Files
ComfyUI_frontend/browser_tests/tests/vueNodes/interactions/node/move.spec.ts-snapshots/vue-node-moved-node-chromium-linux.png
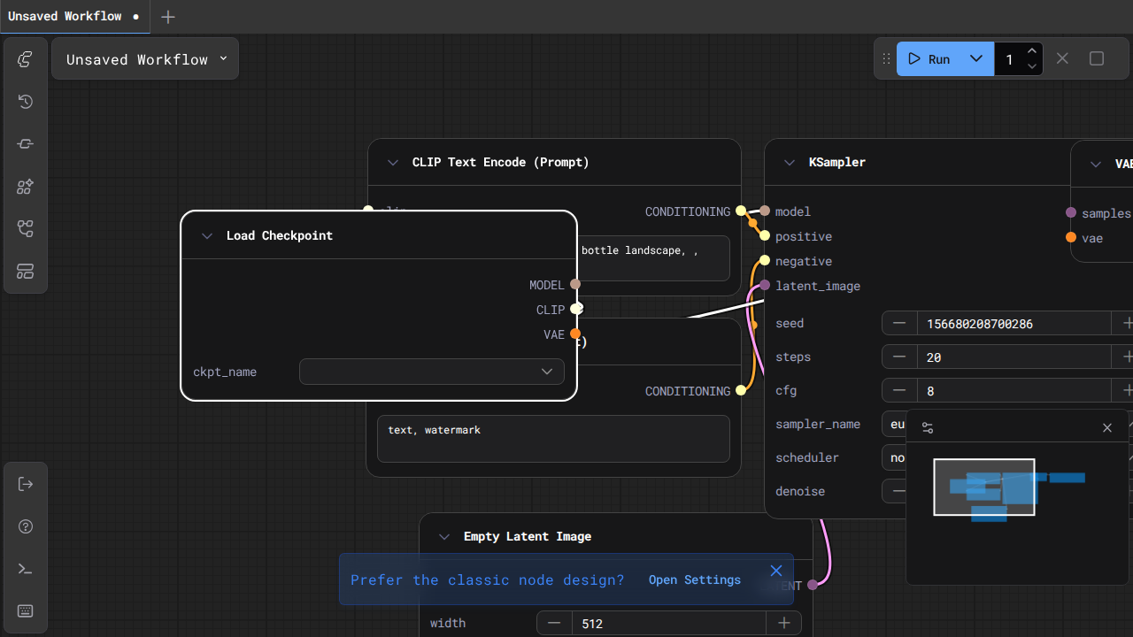
Simula_r 9e309308ed feat: show vue node settings toggle and show banner to switch back (#6382)
## Summary

- When switching from litegraph to vue nodes, show a toast that opens
settings to switch back
- Show a toggle in settings under Vue nodes for now called Modern Node
Design (Vue Nodes)
- Plan to update all the nomenclature as we get closer to GA

## Screenshots (if applicable)

<img width="1480" height="911" alt="image"
src="https://github.com/user-attachments/assets/fa3a34b9-2631-4175-917a-aa319f9fe415"
/>

┆Issue is synchronized with this [Notion
page](https://www.notion.so/PR-6382-feat-show-vue-node-settings-toggle-and-show-banner-to-switch-back-29b6d73d365081d29252c83349f06c0a)
by [Unito](https://www.unito.io)

---------

Co-authored-by: github-actions <github-actions@github.com>
2025-10-29 22:39:52 -07:00

93 KiB
1280x720px