This website requires JavaScript.
Explore
Help
Register
Sign In
comfyanonymous
/
ComfyUI
Watch
1
Star
0
Fork
0
You've already forked ComfyUI
mirror of
https://github.com/comfyanonymous/ComfyUI.git
synced
2026-02-05 15:50:05 +00:00
Code
Issues
Packages
Projects
Releases
Wiki
Activity
Files
dfd6489c9622fdf48728e336fc263df283c84903
ComfyUI
/
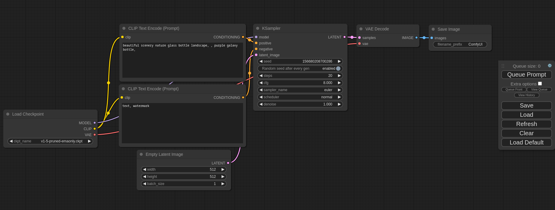
comfyui_screenshot.png
comfyanonymous
e2e689cca7
Update screenshot.
2023-04-10 03:37:46 -04:00
116 KiB
1859x705px
Raw
History