mirror of
https://github.com/snicolast/ComfyUI-IndexTTS2.git
synced 2026-03-13 12:29:50 +00:00
31a5ab1bb7b78760ba8b5384db9cd28a498acd21
ComfyUI-IndexTTS2
Lightweight ComfyUI wrapper for IndexTTS 2 (voice cloning + emotion control). The nodes call the original IndexTTS2 inference and keep behavior faithful to the repo.
Original repo: https://github.com/index-tts/index-tts
Install
- Clone this repository to: ComfyUI/custom_nodes/
- In your ComfyUI Python environment: pip install -r requirements.txt
Models (checkpoints)
- Create a folder named ‘checkpoints’ in the root directory
- Download ALL files and subfolders from Hugging Face and put them under the new 'checkpoints' folder, preserving the original structure: https://huggingface.co/IndexTeam/IndexTTS-2/tree/main
- Example layout:
ComfyUI/custom_nodes/ComfyUI-IndexTTS2/ nodes/ checkpoints/ config.yaml gpt.pth s2mel.pth bpe.model feat1.pt feat2.pt wav2vec2bert_stats.pt qwen0.6bemo4-merge/ (required only for the Text -> Emotion node)
Nodes
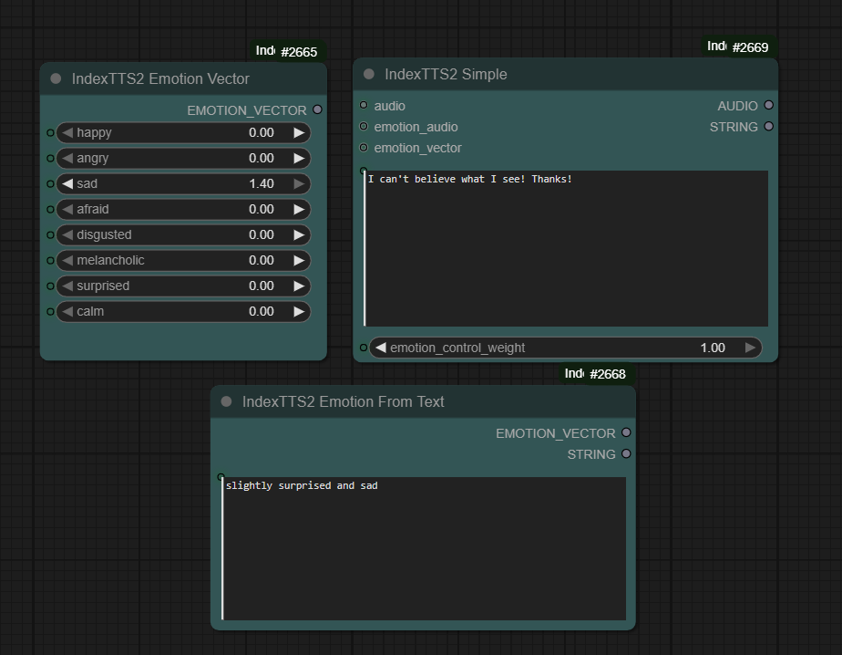
-
IndexTTS2 Simple
-
Inputs: audio (speaker), text, emotion_control_weight (0.0-1.0), emotion_audio (optional), emotion_vector (optional)
-
Outputs: AUDIO (for Preview/Save), STRING (emotion source message)
-
Notes: device auto-detected, FP16 on CUDA, 200 ms pause between segments (fixed), emotion precedence = vector > second audio > original audio
-
-
IndexTTS2 Emotion Vector
- 8 sliders (0.0-1.4) for: happy, angry, sad, afraid, disgusted, melancholic, surprised, calm
- Constraint: sum of sliders must be <= 1.5 (no auto-scaling)
- Output: EMOTION_VECTOR
-
IndexTTS2 Emotion From Text (optional)
- Input: short descriptive text
- Requires: modelscope and local QwenEmotion at checkpoints/qwen0.6bemo4-merge/
- Outputs: EMOTION_VECTOR, STRING summary
Examples
- Basic: Load Audio -> IndexTTS2 Simple -> Preview/Save Audio
- Second audio emotion: Load Audio (speaker) + Load Audio (emotion) -> IndexTTS2 Simple -> Save
- Vector emotion: IndexTTS2 Emotion Vector -> IndexTTS2 Simple -> Save
- Text emotion: IndexTTS2 Emotion From Text -> IndexTTS2 Simple -> Save
Troubleshooting
- Tested only in Windows. DeepSpeed disabled.
- Emotion vector sum exceeds maximum 1.5: lower one or more sliders or adjust the text-derived vector.
- BigVGAN kernel message: custom CUDA kernel is disabled by default; falls back to PyTorch ops.
Description
Lightweight ComfyUI wrapper for IndexTTS 2 (voice cloning + emotion control). The nodes call the original IndexTTS2 inference and keep behavior faithful to the repo.
Languages
Python
98.1%
Cuda
1%
C
0.6%
JavaScript
0.2%
