mirror of
https://github.com/snicolast/ComfyUI-IndexTTS2.git
synced 2026-03-13 04:19:46 +00:00
bcded1e41d42288c6962ec558359a996c52441c0
ComfyUI-IndexTTS2
Lightweight ComfyUI wrapper for IndexTTS 2 (voice cloning + emotion control). Nodes call the upstream inference code so behaviour stays matched with the original repo.
Original repo: https://github.com/index-tts/index-tts
Updates
- 2025-09-22: Added IndexTTS2 Advanced node exposing sampling, speed, seed, and other generation controls.
Install
- Clone this repository into
ComfyUI/custom_nodes/ - Inside your ComfyUI Python environment:
pip install wetext pip install -r requirements.txt
Models
- Create
checkpoints/in the repo root and copy the IndexTTS-2 release there (https://huggingface.co/IndexTeam/IndexTTS-2/tree/main). Missing files will be cached from Hugging Face automatically.
Nodes
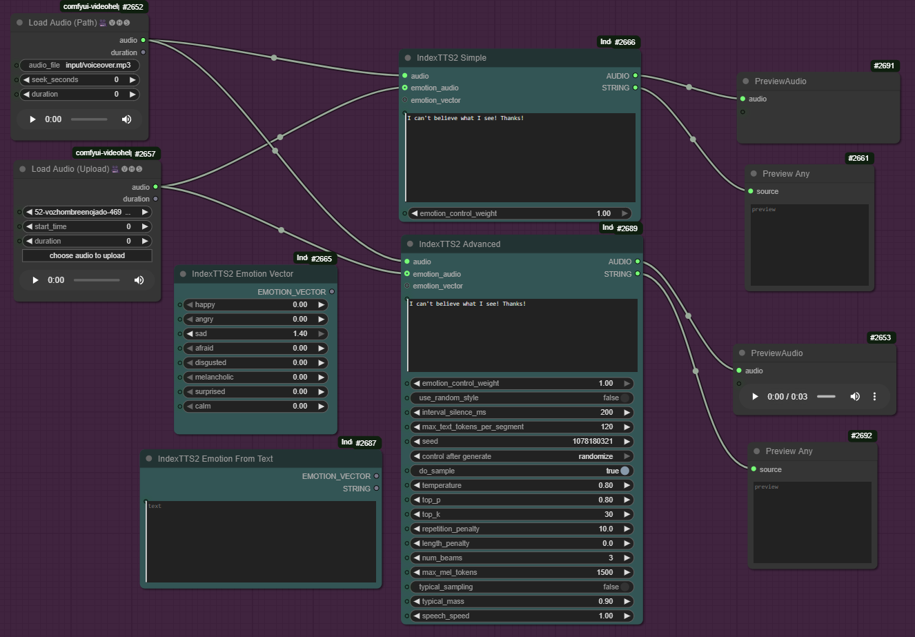
- IndexTTS2 Simple – speaker audio, text, optional emotion audio/vector; outputs audio + status string. Auto-selects device, FP16 on CUDA.
- IndexTTS2 Advanced – Simple inputs plus overrides for sampling, speech speed, pauses, CFG, seed.
- IndexTTS2 Emotion Vector – eight sliders (0.0–1.4, sum <= 1.5) producing an emotion vector.
- IndexTTS2 Emotion From Text – requires ModelScope and local QwenEmotion; turns short text into an emotion vector + summary.
Examples
- Speaker audio -> IndexTTS2 Simple -> Preview/Save Audio
- Speaker + emotion audio -> IndexTTS2 Simple -> Save
- Emotion Vector -> IndexTTS2 Simple -> Save
- Emotion From Text -> IndexTTS2 Simple -> Save
Troubleshooting
- Windows only so far; DeepSpeed is disabled.
- Install
wetextif the module is missing on first launch. - If w2v-bert keeps downloading, confirm
checkpoints/w2v-bert-2.0/exists (or setW2V_BERT_LOCAL_DIR). - 404 or load failures usually mean a missing file in
checkpoints/; re-check the tree above. - Emotion vector sum must stay <= 1.5.
- BigVGAN CUDA kernel warnings are expected; PyTorch fallback kicks in automatically.
Logs you should see
Loading config.json from local directorySeamlessM4TFeatureExtractor loaded from: checkpoints/w2v-bert-2.0/- Model paths pointing at your
checkpoints/tree.
Description
Lightweight ComfyUI wrapper for IndexTTS 2 (voice cloning + emotion control). The nodes call the original IndexTTS2 inference and keep behavior faithful to the repo.
Languages
Python
98.1%
Cuda
1%
C
0.6%
JavaScript
0.2%
