mirror of
https://github.com/snicolast/ComfyUI-IndexTTS2.git
synced 2026-03-14 12:57:22 +00:00
bfa19b6788f04730c564cc68981bfe3831977f51
ComfyUI-IndexTTS2
Lightweight ComfyUI wrapper for IndexTTS 2 (voice cloning + emotion control). Nodes call the upstream inference code so behaviour stays matched with the original repo.
Original repo: https://github.com/index-tts/index-tts
Updates
- 2025-10-08: Default FP32 with optional FP16 toggle, output gain control, and a Save Audio helper node (wav/mp3 + quality parameters).
- 2025-09-22: Added IndexTTS2 Advanced node exposing sampling, speed, seed, and other generation controls.
Install
- Clone this repository into
ComfyUI/custom_nodes/ - Inside your ComfyUI Python environment:
pip install wetext pip install -r requirements.txt
Models
- Create
checkpoints/in the repo root and copy the IndexTTS-2 release there (https://huggingface.co/IndexTeam/IndexTTS-2/tree/main). Missing files will be cached from Hugging Face automatically.
Nodes
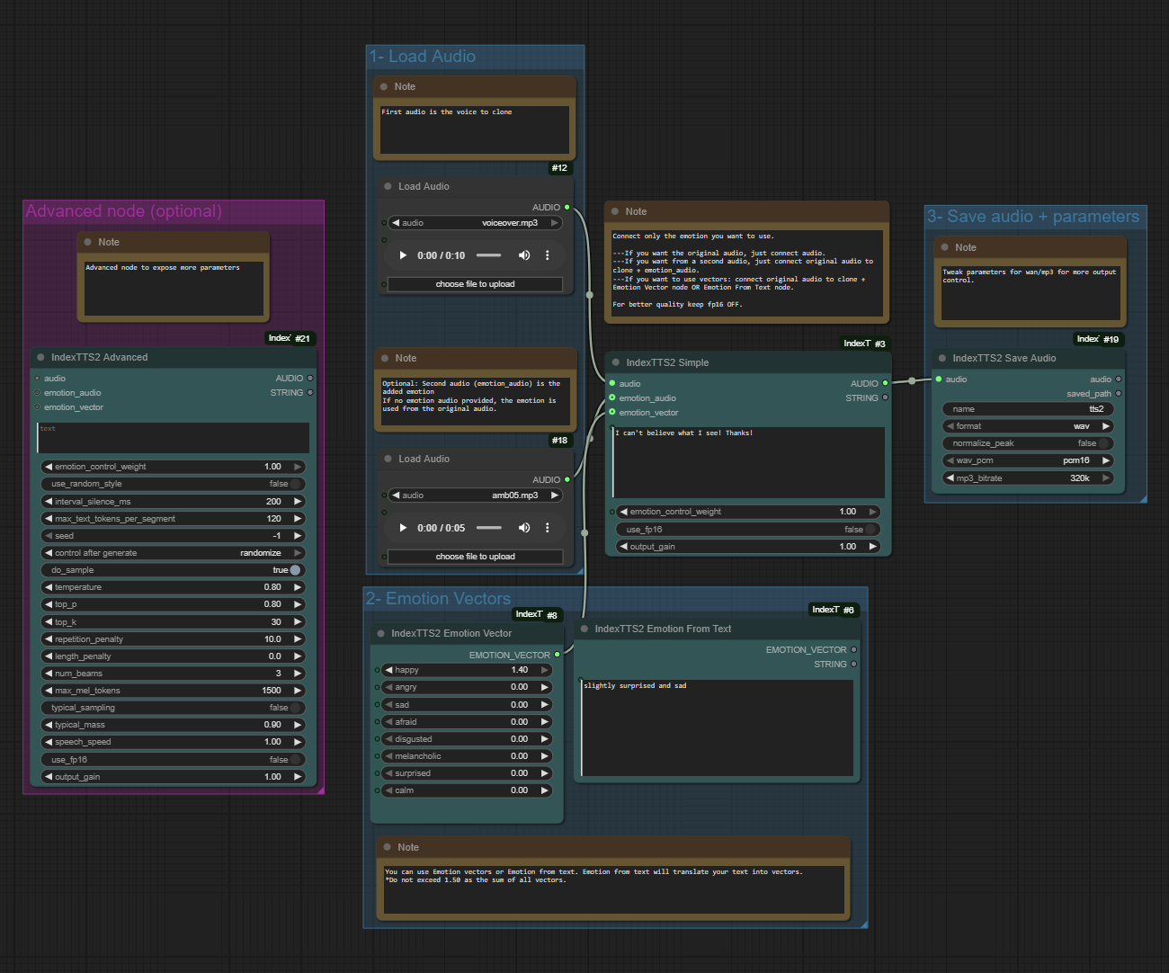
- IndexTTS2 Simple - speaker audio, text, optional emotion audio/vector; outputs audio + status string. Default FP32, optional FP16 toggle, output gain control.
- IndexTTS2 Advanced - Simple inputs plus overrides for sampling, speech speed, pauses, CFG, seed, FP16 toggle, and output gain.
- IndexTTS2 Emotion Vector – eight sliders (0.0–1.4, sum <= 1.5) producing an emotion vector.
- IndexTTS2 Emotion From Text – requires ModelScope and local QwenEmotion; turns short text into an emotion vector + summary.
- IndexTTS2 Save Audio - saves generated audio tensors to disk with wav/mp3 options.
Examples
- Speaker audio -> IndexTTS2 Simple -> Preview/Save Audio
- Speaker + emotion audio -> IndexTTS2 Simple -> Save
- Emotion Vector -> IndexTTS2 Simple -> Save
- Emotion From Text -> IndexTTS2 Simple -> Save
Troubleshooting
- Windows only so far; DeepSpeed is disabled.
- Install
wetextif the module is missing on first launch. - Emotion vector sum must stay <= 1.5.
Description
Lightweight ComfyUI wrapper for IndexTTS 2 (voice cloning + emotion control). The nodes call the original IndexTTS2 inference and keep behavior faithful to the repo.
Languages
Python
98.1%
Cuda
1%
C
0.6%
JavaScript
0.2%
