ComfyUI-IndexTTS2
Lightweight ComfyUI wrapper for IndexTTS 2 (voice cloning + emotion control). The nodes call the original IndexTTS2 inference and keep behavior faithful to the repo.
Original repo: https://github.com/index-tts/index-tts
Install
- Clone this repository to: ComfyUI/custom_nodes/
- In your ComfyUI Python environment:
pip install wetext pip install -r requirements.txt
Models (checkpoints)
-
Create a folder named 'checkpoints' in the root directory
-
Download ALL files and subfolders from Hugging Face and put them under the new 'checkpoints' folder, preserving the original structure: https://huggingface.co/IndexTeam/IndexTTS-2/tree/main
Optional, if auto-cached online if missing:
-
Additional required files for local loading (download these separately):
- W2V-BERT-2.0 feature extractor/model (download from: https://huggingface.co/facebook/w2v-bert-2.0):
- Download the entire repository contents and place them under:
checkpoints/w2v-bert-2.0/
- Download the entire repository contents and place them under:
- BigVGAN files (download from: https://huggingface.co/nvidia/bigvgan_v2_22khz_80band_256x):
- Download file:
config.json→ place in:checkpoints/bigvgan/ - Download file:
bigvgan_generator.pt→ place in:checkpoints/bigvgan/
- Download file:
- Semantic codec (download from: https://huggingface.co/amphion/MaskGCT/tree/main):
- Download file:
semantic_codec/model.safetensors→ place in:checkpoints/semantic_codec/
- Download file:
- CAMPPlus model (download from: https://huggingface.co/funasr/campplus/tree/main):
- Download file:
campplus_cn_common.bin→ place in:checkpoints/
- Download file:
- W2V-BERT-2.0 feature extractor/model (download from: https://huggingface.co/facebook/w2v-bert-2.0):
-
Complete checkpoints folder structure:
ComfyUI/custom_nodes/ComfyUI-IndexTTS2/checkpoints/ ├── config.yaml ├── gpt.pth ├── s2mel.pth ├── bpe.model ├── feat1.pt ├── feat2.pt ├── wav2vec2bert_stats.pt ├── campplus_cn_common.bin ├── bigvgan/ │ ├── config.json │ └── bigvgan_generator.pt ├── semantic_codec/ │ └── model.safetensors ├── qwen0.6bemo4-merge/ (required only for Text -> Emotion node) │ └── [all Qwen model files] └── w2v-bert-2.0/ └── [all bert files]
Important: The updated code now uses local model files by default for offline usage and faster loading.
Nodes
-
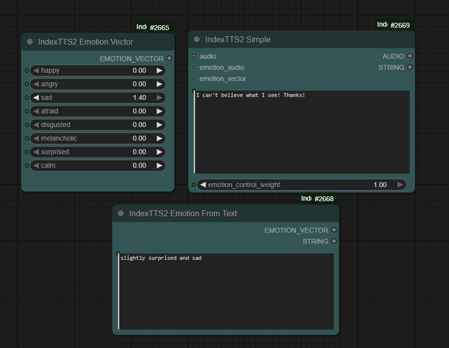
IndexTTS2 Simple
-
Inputs: audio (speaker), text, emotion_control_weight (0.0-1.0), emotion_audio (optional), emotion_vector (optional)
-
Outputs: AUDIO (for Preview/Save), STRING (emotion source message)
-
Notes: device auto-detected, FP16 on CUDA, 200 ms pause between segments (fixed), emotion precedence = vector > second audio > original audio
-
-
IndexTTS2 Emotion Vector
- 8 sliders (0.0-1.4) for: happy, angry, sad, afraid, disgusted, melancholic, surprised, calm
- Constraint: sum of sliders must be <= 1.5 (no auto-scaling)
- Output: EMOTION_VECTOR
-
IndexTTS2 Emotion From Text (optional)
- Input: short descriptive text
- Requires: modelscope and local QwenEmotion at checkpoints/qwen0.6bemo4-merge/
- Outputs: EMOTION_VECTOR, STRING summary
Examples
- Basic: Load Audio -> IndexTTS2 Simple -> Preview/Save Audio
- Second audio emotion: Load Audio (speaker) + Load Audio (emotion) -> IndexTTS2 Simple -> Save
- Vector emotion: IndexTTS2 Emotion Vector -> IndexTTS2 Simple -> Save
- Text emotion: IndexTTS2 Emotion From Text -> IndexTTS2 Simple -> Save
Troubleshooting
- Tested only in Windows. DeepSpeed disabled.
- Emotion vector sum exceeds maximum 1.5: lower one or more sliders or adjust the text-derived vector.
- BigVGAN kernel message: custom CUDA kernel is disabled by default; falls back to PyTorch ops.
- Missing 'wetext' module: Run
pip install wetextto fix this Windows-specific dependency. - 404 Repository Not Found errors: Ensure all additional model files are downloaded to your checkpoints folder as described above.
- Model loading issues: Verify your checkpoints folder contains all required files with the correct directory structure.
Expected Output: When working correctly, you should see messages like:
Loading config.json from local directoryLoading weights from local directory- All model paths pointing to your local checkpoints folder
Performance: The system processes audio through 4 stages (Text → GPT → S2Mel → BigVGAN). Multiple progress bars and tensor size outputs are normal during inference.
