mirror of
https://github.com/turboderp-org/exui.git
synced 2026-05-11 00:10:03 +00:00
master
feat: Improve model search and add debouncing
ExUI
This is a simple, lightweight browser-based UI for running local inference using ExLlamaV2.
Overview of features
- Friendly, responsive and minimalistic UI
- Persistent sessions
- Multiple instruct formats
- Speculative decoding
- Supports EXL2, GPTQ and FP16 models
- Notepad mode
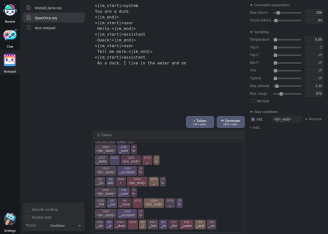
Screenshots
Running locally
First, clone this repository and install requirements:
git clone https://github.com/turboderp/exui
cd exui
pip install -r requirements.txt
Then run the web server with the included server.py:
python server.py
Your browser should automatically open on the default IP/port. Config and sessions are stored in ~/exui by default.
Prebuilt wheels for ExLlamaV2 are available here. Installing the latest version of Flash Attention is recommended.
Running in Google Colab
An example Colab notebook is provided here.
Installation
More detailed installation instructions can be found here.
More to come
Stay tuned.
Languages
JavaScript
48.6%
Python
34.3%
CSS
14.7%
HTML
2.4%