ComfyUI-VibeVoice
A custom node for ComfyUI that integrates Microsoft's VibeVoice, a frontier model for generating expressive, long-form, multi-speaker conversational audio.
Report Bug
·
Request Feature
About The Project
VibeVoice is a novel framework by Microsoft for generating expressive, long-form, multi-speaker conversational audio. It excels at creating natural-sounding dialogue, podcasts, and more, with consistent voices for up to 4 speakers.
The custom node handles everything from model downloading and memory management to audio processing, allowing you to generate high-quality speech directly from a text script and reference audio files.
✨ Key Features:
- Multi-Speaker TTS: Generate conversations with up to 4 distinct voices in a single audio output.
- High-Fidelity Voice Cloning: Use any audio file (
.wav,.mp3) as a reference for a speaker's voice. - Hybrid Generation Mode: Mix and match cloned voices with high-quality, zero-shot generated voices in the same script.
- Flexible Scripting: Use simple
[1]tags or the classicSpeaker 1:format to write your dialogue. - Advanced Attention Mechanisms: Choose between
eager,sdpa,flash_attention_2, and the high-performancesageattention for fine-tuned control over speed and compatibility. - Robust 4-Bit Quantization: Run the large language model component in 4-bit mode to significantly reduce VRAM usage.
- Automatic Model Management: Models are downloaded automatically and managed efficiently by ComfyUI to save VRAM.
🚀 Getting Started
The easiest way to install is through the ComfyUI Manager:
- Go to
Manager->Install Custom Nodes. - Search for
ComfyUI-VibeVoiceand click "Install". - Restart ComfyUI.
Alternatively, to install manually:
-
Clone the Repository: Navigate to your
ComfyUI/custom_nodes/directory and clone this repository:git clone https://github.com/wildminder/ComfyUI-VibeVoice.git -
Install Dependencies: Open a terminal or command prompt, navigate into the cloned directory, and install the required Python packages. For quantization support, you must install
bitsandbytes.cd ComfyUI-VibeVoice pip install -r requirements.txt -
Optional: Install SageAttention To enable the
sageattention mode, you must install thesageattentionlibrary. For Windows users, a pre-compiled wheel is available at AI-windows-whl.Note: This is only required if you intend to use the
sageattention mode. -
Start/Restart ComfyUI: Launch ComfyUI. The "VibeVoice TTS" node will appear under the
audio/ttscategory. The first time you use the node, it will automatically download the selected model to yourComfyUI/models/tts/VibeVoice/folder.
Models
| Model | Context Length | Generation Length | Weight |
|---|---|---|---|
| VibeVoice-1.5B | 64K | ~90 min | HF link |
| VibeVoice-Large | 32K | ~45 min | HF link |
🛠️ Usage
The node is designed for maximum flexibility within your ComfyUI workflow.
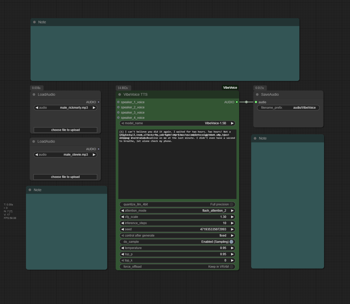
- Add Nodes: Add the
VibeVoice TTSnode to your graph. Use ComfyUI's built-inLoad Audionode to load your reference voice files. - Connect Voices (Optional): Connect the
AUDIOoutput from eachLoad Audionode to the correspondingspeaker_*_voiceinput. - Write Your Script: In the
textinput, write your dialogue using one of the supported formats. - Generate: Queue the prompt. The node will process the script and generate a single audio file containing the full conversation.
Tip: For a complete workflow, you can drag the example image from the
example_workflowsfolder onto your ComfyUI canvas.
Scripting and Voice Modes
Speaker Tagging
You can assign lines to speakers in two ways. Both are treated identically.
- Modern Format (Recommended):
[1] This is the first speaker. - Classic Format:
Speaker 1: This is the first speaker.
You can also add an optional colon to the modern format (e.g., [1]: ...). The node handles all variations consistently.
Hybrid Voice Generation
This is a powerful feature that lets you mix cloned voices and generated (zero-shot) voices.
- To Clone a Voice: Connect a
Load Audionode to the speaker's input (e.g.,speaker_1_voice). - To Generate a Voice: Leave the speaker's input empty. The model will create a unique, high-quality voice for that speaker.
Example Hybrid Script:
[1] This line will use the audio from speaker_1_voice.
[2] This line will have a new, unique voice generated for it.
[1] I'm back with my cloned voice.
In this example, you would only connect an audio source to speaker_1_voice.
Node Inputs
model_name: Select the VibeVoice model to use (1.5BorLarge).text: The conversational script. See "Scripting and Voice Modes" above for formatting.quantize_llm_4bit: Enable to run the LLM component in 4-bit (NF4) mode, dramatically reducing VRAM usage.attention_mode: Select the attention implementation:eager(safest),sdpa(balanced),flash_attention_2(fastest), orsage(quantized high-performance).cfg_scale: Controls how strongly the model adheres to the reference voice's timbre. Higher values are stricter. Recommended:1.3.inference_steps: Number of diffusion steps for audio generation. Recommended:10.seed: A seed for reproducibility. Set to 0 for a random seed on each run.do_sample,temperature,top_p,top_k: Standard sampling parameters for controlling the creativity and determinism of the speech generation.force_offload: Forces the model to be completely offloaded from VRAM after generation.
⚙️ Performance & Advanced Features
This node features a sophisticated system for managing performance, memory, and stability.
Feature Compatibility & VRAM Matrix
| Quantize LLM | Attention Mode | Behavior / Notes | Relative VRAM |
|---|---|---|---|
| OFF | eager |
Full Precision. Most compatible baseline. | High |
| OFF | sdpa |
Full Precision. Recommended for balanced performance. | High |
| OFF | flash_attention_2 |
Full Precision. High performance on compatible GPUs. | High |
| OFF | sage |
Full Precision. Uses high-performance mixed-precision kernels. | High |
| ON | eager |
Falls back to sdpa with bfloat16 compute. Warns user. |
Low |
| ON | sdpa |
Recommended for memory savings. Uses bfloat16 compute. |
Low |
| ON | flash_attention_2 |
Falls back to sdpa with bfloat16 compute. Warns user. |
Low |
| ON | sage |
Recommended for stability. Uses fp32 compute to ensure numerical stability with quantization, resulting in slightly higher VRAM usage. |
Medium |
Changelog
v1.5.0 - Stability and Prompting
✨ New Features & Improvements
- Total Generation Stability: Fixed the bug where a speaker's voice could unintentionally change or blend with another reference voice mid-sentence.
- Improved Voice Cloning Fidelity
- Consistent Speaker Tagging: The node now intelligently handles multiple script formats (
[1],[1]:, andSpeaker 1:) to produce identical, high-quality results, removing all previous inconsistencies. - Hybrid Voice Generation: Mix and match cloned voices with high-quality, zero-shot generated voices in the same script. If a speaker's voice input is empty, a unique voice will be generated for them automatically.
v1.3.0 - SageAttention & Quantization Overhaul
- SageAttention Support: Full integration with the
sageattentionlibrary for a high-performance, mixed-precision attention option. - Robust 4-Bit LLM Quantization: The "Quantize LLM (4-bit)" option is now highly stable and delivers significant VRAM savings.
- Smart Configuration & Fallbacks: The node now automatically handles incompatible settings (e.g., 4-bit with
flash_attention_2) by gracefully falling back to a stable alternative (sdpa) and notifying the user.
v1.2.0 - Compatibility Update
- Transformers Library: Includes automatic detection and compatibility for both older and newer versions of the Transformers library (pre- and post-4.56).
- Bug Fixes: Resolved issues with
Force Offloadand multi-speaker generation on newer Transformers versions.
Tips from the Original Authors
- Punctuation: For Chinese text, using English punctuation (commas and periods) can improve stability.
- Model Choice: The 7B model variant (
VibeVoice-Large) is generally more stable. - Spontaneous Sounds/Music: The model may spontaneously generate background music, especially if the reference audio contains it or if the text includes introductory phrases like "Welcome to...". This is an emergent capability and cannot be directly controlled.
- Singing: The model was not trained on singing data, but it may attempt to sing as an emergent behavior. Results may vary.
License
This project is distributed under the MIT License. See LICENSE.txt for more information. The VibeVoice model and its components are subject to the licenses provided by Microsoft. Please use responsibly.
Acknowledgments
- Microsoft for creating and open-sourcing the VibeVoice project.
- The ComfyUI team for their incredible and extensible platform.
